APC IT Adv Perp Lic Capacity 10 Racks
Klicken zum Vergrößern
APC

APC IT Adv Perp Lic Capacity 10 Racks

EcoStruxure IT Advisor Capacity Module - Unbefristete Lizenz - 10 Racks - gehostet

Hersteller-Nr.SWPLCA10R-DIGI
HerstellerAPC
HerkunftslandIrland
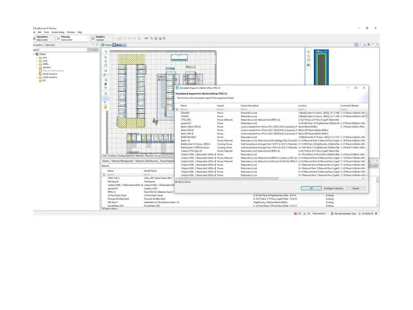
Das Capacity Planning-Modul gibt Aufschluss darüber, wo der nächste Server platziert werden soll, indem es die Infrastruktur plant und analysiert Simulation, Planung und Optimierung von Infrastrukturkapazitäten zur richtigen Dimensionierung des Rechenzentrums.

Keine Maßangaben verfügbar.

Verkaufspreis (Netto)
1.549,91 €
inkl. MwSt: 1.844,39 €
zzgl. 10,00 € Versand • ab 500 € versandkostenfrei
Nicht verfügbar